andagon liefert tiefe Einblicke in die Anwendungsperformance mit SAP und IBM


In diesem Paper wird erläutert, wie der IBM Business Partner andagon people GmbH den IBM® Rational® Performance Tester und die IBM Rational Performance Tester Extension for SAP Solutions wirksam einsetzt, um die Performance von SAP-Anwendungen zu bewerten und Kunden mit detaillierten Berichten bei der Optimierung von SAP-Anwendungen zu unterstützen, um Betriebsstörungen zu vermeiden.

Kundenziele

Bereitstellung eines kosteneffizienten Softwaretest-Service für Endkunden, die geschäftskritische SAP-Anwendungen einsetzen. Optimierung der Software Performance in einer bestimmten Umgebung und Sicherstellung, dass die Software auch Spitzenbelastungen standhält, wodurch Investitionen in Prozessor und Speicher minimiert werden. Unterstützung der Kunden bei der Vermeidung kostspieliger Anwendungsausfälle, die Geschäftsprozesse unterbrechen.

Reduzieren des Risikos von Systemausfällen und Verringerung des Geschäftsrisikos bei der Implementierung neuer Anwendungen. Ermöglichen schneller, zuverlässiger und kosteneffizienter Software Performance Tests. Minimierung der Entwicklungskosten und Fehlerbehebung durch Verbesserung der Softwarequalität. Vermeidung komplexer, teurer Software-Reengineering Arbeiten.

Implementierung anerkannter Software-Qualitätsmaßnahmen zur Gewährleistung eines umfassenden Qualitätsmanagements.

Kundenvorteile

In einem Beispiel konnte der Durchsatz der Anwendung um 100 Prozent von 6.000 Einheiten pro Tag auf 12.000 Einheiten pro Tag gesteigert werden. In einem zweiten Projekt wurde sichergestellt, dass ein bestimmter Vorgang für 90 Prozent aller Benutzer in weniger als einer Sekunde abgeschlossen wurde.

Bei einem anderen Kunden wurde die Stabilität einer Anwendung mit einem Test nachgewiesen, der eine Woche lang lief, um Memory Leaks und andere Anwendungsprobleme zu erkennen, die mit einfachen Testfällen nicht erkannt werden können. Gewissheit verschaffen, dass die Software in der Lage ist, Spitzenbelastungen zu bewältigen.

Vermeidung unnötiger Investitionen in zusätzliche IT-Infrastrukturen durch Ermittlung des maximalen Durchsatzes und Überprüfung anhand der Performanceanforderungen. Identifizieren und Beseitigen von Problemen, die zu schwerwiegenden Geschäftsunterbrechungen geführt hätten, indem das Anwendungsverhalten in Extremsituationen analysiert und untersucht wird, wie schnell der normale Betrieb nach einer Überlastung fortgesetzt werden kann. Zeigen, dass Custom Code für sehr flexible Tests über die SAP-Standardfunktionalität hinaus verwendet werden kann. Maßgeschneiderte Performancetests liefern zusätzliche Erkenntnisse zur Optimierung kundenspezifischer SAP-Systeme.

Anfängliche IT-Umgebung

Wenn Kunden zum ersten Mal an andagon herantreten, ist die zu prüfende Anwendung oft schon fast fertig. Häufig haben die Kunden während der Implementierungsphase Qualitätsprobleme oder Performance Bottlenecks festgestellt und wenden sich an andagon, um die Schwierigkeiten zu analysieren und einen maßgeschneiderten Testplan zu entwickeln, der die Performanceprobleme effizient angeht.

In typischen kommerziellen Umgebungen wird das Testen von Software oft bis zum Ende eines Projekts hinausgezögert. Wenn die neue Lösung kurz vor dem Rollout steht, werden funktionale Abnahme- und Verifizierungstests durchgeführt. Wenn die Software diese Tests bestanden hat, werden die Performancetests als letzte, schnelle Prüfung betrachtet, bevor die Lösung für den Produktionsbetrieb freigegeben wird.

Guy-Dominic Gorek, COO bei andagon, erklärt: "In den meisten Projekten sind die Performancetests die letzte Phase. In der Regel planen die Kunden nur vier bis sechs Wochen für die abschließenden Performancetests ein, was im Vergleich zur Projektdauer nur einen winzigen Bruchteil ausmacht."

Die späte Einbeziehung von Testspezialisten erhöht den Druck auf das Testteam und den Testprozess. Um die Performance einer komplexen Anwendung schnell und effektiv beurteilen zu können, sind effiziente Werkzeuge zur Erstellung und Ausführung der entsprechenden Testfälle erforderlich.

Geschäftliche Herausforderungen und Projektziele

Tausende von Unternehmen verlassen sich auf SAP-Software, um ihre Kerngeschäftsprozesse auszuführen, und müssen sicherstellen, dass Fehler Anwendungen den Geschäftsbetrieb nicht unterbrechen. Vor allem für Unternehmen in der Fertigungsindustrie können Systemausfälle erhebliche finanzielle Schäden verursachen, da eine stillstehende Produktionslinie zu Gewinneinbußen und Materialverlusten führen kann.

Software ist ein Schlüsselfaktor für Unternehmen, die ihr Geschäft ausbauen, Produktkomplexität effizient verwalten und die Unternehmensziele erreichen wollen. Werden Probleme mit der Softwarequalität und -performance erst in einem späten Stadium eines Softwareentwicklungsprojekts erkannt, behindern die Kosten und Verzögerungen, die durch Korrekturarbeiten entstehen, die Erreichung der Unternehmensziele.

Um die Kosten zu senken und komplexe Reengineering-Arbeiten zu vermeiden, müssen die Unternehmen effiziente Wege finden, um neue Software umfassend zu testen und nur ausgereiften Code in die Produktionssysteme zu übernehmen.

Da die Einhaltung internationaler Normen immer wichtiger wird, bemühen sich die Unternehmen um die Einführung anerkannter Qualitätsmanagementmaßnahmen in der IT, wie sie es zuvor in der Industrie mit der Einführung der Norm ISO 9001 für Qualitätsmanagementsysteme getan haben. Zunächst konzentrierten sich die Unternehmen auf die Standardisierung und Verbesserung der allgemeinen IT-Dienstleistungen durch Einführung der internationale Norm ITIL v3. Die Normenreihe ISO 25000 befasst sich mit der Forderung nach einer verbesserten Softwarequalität, indem sie eine Reihe von Kriterien definiert, die es den Unternehmen ermöglichen, die Softwarequalität innerhalb eines festgelegten Rahmens zu bewerten. Die Verwendung anerkannter Qualitätsmaßstäbe erhöht den Erfolg von Softwareentwicklungsprojekten und ermöglicht eine unabhängige Bewertung der Softwarequalität.

Technische Lösung

Das Testen von Software ist eine komplexe Aufgabe, der oft nicht die nötige Aufmerksamkeit geschenkt wird, um Software-Implementierungsprojekte zum Erfolg zu führen. andagon rät seinen Kunden, das Testen in allgemeine Entwicklungsprozesse zu integrieren, um die Softwarequalität während des gesamten Projekts zu überwachen und zu vermeiden, dass Funktions- oder Performanceprobleme erst am Ende einer Implementierung entdeckt werden. Als IBM Business Partner ist andagon ein starker Verfechter des umfassenden IBM-Werkzeugsets für Anwendungsentwicklung und Softwaretests.

Das Testen von Software kann in verschiedene Aufgaben aufgeteilt werden. Zunächst sind funktionale Tests erforderlich, um sicherzustellen, dass das System die Daten wie erwartet verarbeitet und die Ergebnisse liefert, die zur Steuerung geschäftskritischer Prozesse erforderlich sind. Sobald das System die funktionalen Tests bestanden hat, muss im nächsten Schritt sichergestellt werden, dass die Anwendung die Daten innerhalb des erforderlichen Zeitrahmens verarbeitet.

„Performancetests sind während des gesamten Softwareentwicklungsprozesses von entscheidender Bedeutung“, erklärt Guy-Dominic Gorek. „Unsere Erfahrung zeigt: Je früher Performancetests durchgeführt werden, desto leichter lassen sich Performanceprobleme in Softwareprojekten erkennen und beseitigen.“

IBM Rational Performance Tester bietet eine breite Palette von Funktionen für effiziente Performancetests und hilft bei der Identifizierung von Engpässen in der Anwendungsarchitektur und Infrastruktur. Eine einfache grafische Benutzeroberfläche ermöglicht die Erstellung von Testfällen, ohne dass Code geschrieben werden muss, und die integrierte Testdatenverwaltung ermöglicht eine flexible und dynamische Anpassung von Testfällen. IBM Rational Performance Tester führt automatisch Tests mit dynamisch generierten Testdaten aus und verfolgt die dynamischen Daten während der gesamten Tests zurück, um sicherzustellen, dass korrekte, nützliche Testergebnisse erzeugt werden.

IBM Rational Performance Tester verwendet flexible IBM Rational Performance Tester-Agents, um die Last während des Tests zu erzeugen. Die Lasttest-Agenten emulieren das Benutzerverhalten, um eine Auslastung zu erzeugen, die der von realen Benutzern so ähnlich wie möglich ist.

Effiziente Performancetests

andagon kann auf eine Reihe erfolgreicher Performancetest-Projekte zurückblicken. Um optimale Testergebnisse zu erzielen, entwickelt andagon für jedes Szenario einen maßgeschneiderten Testplan, der auf einer Standardmethode für Performancetests basiert. Gemeinsam mit dem Kunden unterteilt andagon die zu testenden Prozesse in Projektschritte, wie sie im realen Betrieb vorkommen. Die Performance jedes Prozessschrittes wird unabhängig voneinander gemessen.

Nach Abschluss des Tests werden die während des Testlaufs erzeugten Daten mit Hilfe von Datenbanktools gelöscht, um die ursprünglichen Testdaten wiederherzustellen, und die Testumgebung wird auf den Ausgangszustand zurückgesetzt, um sicherzustellen, dass die Ergebnisse verschiedener Testläufe nicht durch Nebeneffekte, wie z. B. ein wachsendes Datenvolumen, verzerrt werden. Indem jeder Testlauf mit exakt denselben Ausgangsdaten gestartet wird, können die Testergebnisse reproduziert werden, was dazu beiträgt, Bottlenecks zu erkennen und die Anwendungsperformance zu verbessern.

„Indem wir Geschäftsprozesse in die tatsächlichen Aufgaben zerlegen, die im Arbeitsalltag anfallen, und diese Aufgaben unabhängig voneinander mit einer Reihe von Testfällen testen, die aus einem oder mehreren separaten Testschritten bestehen, erhalten wir realistische Ergebnisse“, sagt Guy-Dominic Gorek. "Wenn man einen Prozess von Anfang bis Ende testet, kann man auch die Performance der Anwendung testen, aber es ist schwieriger, die Ergebnisse im Hinblick auf die tatsächliche Benutzerbelastung der Systeme zu interpretieren.

Im Allgemeinen gibt es zwei Ansätze für Performancetests. Der erste Ansatz besteht darin, alle Prozessschritte unabhängig voneinander zu behandeln und separate Testdaten für jeden einzelnen Prozessschritt zu erzeugen. Bei vielen Geschäftsprozessen benötigen nachfolgende Prozessschritte jedoch Eingabedaten aus vorherigen Prozessschritten und können nicht zuverlässig unabhängig getestet werden.

Um beispielsweise eine Lieferung zu versenden, benötigen Sie eine vollständige Bestellung mit allen erforderlichen Lieferdetails. Hier zeigt der zweite Ansatz seine Vorteile: Wenn ein Prozess von Anfang bis Ende getestet wird, müssen nur die Testdaten für den ersten Schritt bereitgestellt werden, die Testdaten für alle nachfolgenden Tests werden im Testprozess generiert. Der Nachteil dieser Methode besteht jedoch darin, dass bei Performanceproblemen in einem Schritt die nachfolgenden Tests nicht durchgeführt werden können, was den Umfang des Tests einschränkt, den durch den Leistungstest vermittelten Gesamtüberblick verringert und die Testergebnisse weitgehend unbrauchbar macht.

Das unabhängige Testen mehrerer Aufgaben erfordert zusätzliche Vorbereitungen, da die Testdaten für jeden Schritt des gesamten Geschäftsprozesses im Voraus bereitgestellt werden müssen. Das Trennen von Prozessschritten und das Testen der Performance jedes einzelnen Schritts bietet einen viel besseren Einblick in die Performance einer Anwendung, selbst wenn ein oder zwei Schritte eines Prozesses den Performancetest nicht bestehen. In diesem Fall können Testfälle im späteren Arbeitsablauf immer noch genau getestet werden. Durch diese vollständige Sichtweise verfügt der Kunde über einen deutlich besseren Datensatz, um Performanceprobleme zu analysieren und die Anwendungsperformance zu optimieren.

„Obwohl die meisten Tests einfach im visuellen Editor entwickelt werden können, ist es ein großer Vorteil von IBM Rational Performance Tester, dass Custom Code in Java entwickelt werden kann.“
Guy-Dominic Gorek
COO
andagon people GmbH

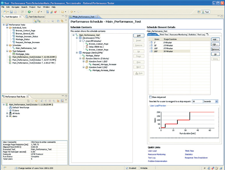
Abbildung 1: Rational Performance Tester Software-Schedules ermöglichen die grafische Erstellung realistischer Last-Schedules, die optional die Last an bestimmten Punkten erhöhen können, um Ihnen zu helfen, Ihre Performance Bottlenecks zu finden.

Um Leistungstests zu automatisieren und den erforderlichen Workload zu generieren, setzt andagon auf IBM Rational Performance Tester. Die Software bietet Testern automatisierte Performancetests, um die Skalierbarkeit von Geschäftsanwendungen zu validieren. IBM Rational Performance Tester unterstützt Lasttests für eine breite Palette von Anwendungen, einschließlich SAP-Software.

IBM Rational Performance Tester hilft Unternehmen, das Vorhandensein und die Ursache von Bottlenecks in der System-Performance zu identifizieren. Tests können schnell erstellt werden, ohne dass Code entwickelt werden muss, und es sind keine Programmierkenntnisse erforderlich. Das Tool bietet fortschrittliche Modellierungsfunktionen, um verschiedene Benutzergruppen zu erstellen, was es einfach macht, den Wert von Performancetests zu verbessern, indem der Workload an das reale Benutzerverhalten angepasst wird. Ein umfassender Test-Editor bietet Übersichten auf hoher Ebene und tiefe Einblicke in Tests und Testergebnisse.

Umfassende Berichte mit Echtzeitfunktion ermöglichen es den Testern, Performanceprobleme sofort zu erkennen - sogar während der Test läuft. Da das Tool so konfiguriert ist, dass es Server-Ressourcendaten erfasst, hat der Benutzer einen vollständigen Überblick über die Performance eines Systems in Echtzeit. Der Test-Editor bietet die Möglichkeit, Tests in einer Baumstruktur und nicht als Skriptcode zu erstellen, was das Debugging und die Wartung der Tests erleichtert. Das Auffinden von Fehlern in umfangreichen Tests kann sehr schwierig sein; die Baumansicht ermöglicht es Testentwicklern, Skripte zu debuggen, die ohne eine solch intuitive Benutzeroberfläche fast unmöglich zu debuggen wären.

„Besonders bei komplexen Test-Setups ist die Baumansicht ein einzigartiger Vorteil, um einen schnellen Überblick zu gewinnen“, sagt Guy-Dominic Gorek. „Diese visuelle Schnittstelle hilft wirklich dabei, den Benutzern zu erklären, was wir testen werden und wie das Performance Testing funktioniert.“

IBM Rational Performance Tester mit der IBM Rational Performance Tester Extension for SAP bietet auch die Möglichkeit, Tests dynamisch zu ändern. Das Tool kann Screenshots der SAP-Benutzeroberfläche anzeigen, und Test Engineers können Tests einfach anpassen und erweitern, indem sie auf ein beliebiges im Screenshot gezeigtes UI-Objekt klicken, die Testsoftware zur Durchführung der angeforderten Aktion veranlassen und Performancemessungen für diese Interaktion sammeln.

Darüber hinaus ermöglichte die Funktion, Tests mit benutzerdefiniertem Java-Code zu erweitern, unterstützt durch eine vollständig integrierte Entwicklungsumgebung, eine schnelle Implementierung komplexer Tests mit einer weit verbreiteten Programmiersprache. Diese Flexibilität ist ein wichtiges Merkmal, das für die Implementierung fortgeschrittener Testszenarien essenziell ist. Für fortgeschrittene Performancetestszenarien können die Tests flexibel mit benutzerdefiniertem Java-Code erweitert werden, wobei die volle Leistungsfähigkeit der integrierten Eclipse-Java-Entwicklungsumgebung genutzt wird.

"Dieses komplexe SAP-ERP-Testprojekt war eine große Herausforderung, aber mit IBM Rational Performance Tester haben wir den Test implementiert und durchgeführt und damit bewiesen, dass die maßgefertigte Lösung sicher eingesetzt werden kann."
Guy-Dominic Gorek
COO
andagon people GmbH

Einsatz von Rational Performance Tester für SAP-Anwendungstests

andagon unterstützte kürzlich ein Großhandelslogistikunternehmen bei der Implementierung einer neuen, stark angepassten SAP-Lösung. Die Implementierung wurde vor allem wegen Performanceproblemen als Misserfolg gewertet.

Das Unternehmen beauftragte andagon damit, die Performance Bottlenecks zu untersuchen und die Anwendungsperformance mit einem umfassenden Testsetup zu verifizieren, bevor die Lösung ausgerollt wird.

andagon begann mit der Analyse der Performanceanforderungen und erstellte gemeinsam mit dem Kunden einen Testplan. Die Endbenutzer wurden zu ihrem Nutzungsverhalten befragt, um die relevanten Testfälle zu ermitteln. Ziel war es, einen umfassenden Testplan zu entwickeln, der die Spitzenlast während eines ganzen Arbeitstages simuliert. In diesem Beispiel ist der Großhändler stark von saisonalen Spitzen betroffen und wollte sicherstellen, dass er an seinen geschäftigsten Tagen des Jahres keine Probleme bekommt.

Der Kunde wollte einen Performancetest mit einem Benutzerabnahmetest kombinieren, wobei die Mitarbeiter an einem Sonntag an den Testaktivitäten teilnehmen sollten, um Unterbrechungen des Geschäftsbetriebs zu vermeiden. Neben den Mitarbeitern sollten automatisierte Tests einen zweiten und dritten Standort simulieren.

Um Probleme aufgrund von gleichzeitiger Nutzung von realen und virtuellen Benutzern zu vermeiden, arbeiteten die Benutzer an jedem Standort mit einem anderen Satz von Stammdaten. Die Transaktionen der zusätzlichen Standorte sollten SAP-ERP-Finanz- und Controlling-Aktivitäten umfassen, und die Interaktion mit dem zentralen SAP-ERP-System über mehrere Standorte und Abteilungen hinweg sollte den Workload eines realen Arbeitstages widerspiegeln.

"Zunächst haben wir mit den Geschäftsanwendern gesprochen und ihre Transaktionen erfasst, ohne ihre Arbeitsabläufe zu unterbrechen. Dann haben wir diese Prozesse und Transaktionen gemeinsam mit den Anwendern analysiert", erklärt Guy-Dominic Gorek. „Auf der Grundlage dieser Analyse haben wir die Testfälle in IBM Rational Performance Tester mit der IBM Rational Performance Tester Extension for SAP Solutions und der SAP GUI Scripting API erstellt, einer Schnittstelle, die SAP implementiert hat, um automatisierte Tests von SAP-Software zu ermöglichen.“

Nach der Erstellung der Basistestfälle parametrisierte andagon die Testfälle mit generierten Testdaten. Um kundenspezifische SAP-Funktionen effizient zu testen, entwickelte andagon Custom Code, um die Benutzerinteraktion bis ins Detail zu analysieren und zu automatisieren.

„Obwohl die meisten Tests einfach im visuellen Editor entwickelt werden können, ist es ein großer Vorteil von IBM Rational Performance Tester, dass Custom Code in Java entwickelt werden kann.“, sagt Guy-Dominic Gorek. "Dies ermöglicht sehr flexible Tests, die über die SAP-Standardfunktionalität hinausgehen. Es erlaubt uns auch, wichtige Testfälle zu optimieren, um sicherzustellen, dass die Tests die in den Testanforderungen definierten Erkenntnisse liefern."

andagon hat automatisierte Tests für bis zu 80 verschiedene SAP-ERP-Transaktionen implementiert und damit sichergestellt, dass der Workload eines Arbeitstages während des Hochbetriebs genau simuliert werden kann.

„Die meisten Performancetests umfassen deutlich weniger Testfälle und werden nicht durchgeführt, um die reale Arbeitslast genau zu simulieren“, erklärt Guy-Dominic Gorek.

"Nachdem jedoch ein Performanceproblem die Implementierung der neuen Lösung verzögerte, benötigte der Kunde eine sehr realistische Testumgebung. Der Leistungstest musste die Funktionsfähigkeit der neuen und erweiterten Lösung einschließlich einer Reihe von leistungsrelevanten Anpassungen nachweisen. Um diese spezifischen Anforderungen zu erfüllen, wurde für diesen Kunden eine erweiterte Testkonfiguration gewählt."

Die Testkonfiguration variierte die Anzahl der virtuellen Benutzer im Laufe des Tages, um den realen Geschäftsbetrieb zu simulieren. Mit IBM Rational Performance Tester simulierte das Team bis zu 500 Benutzer. Einige der virtuellen Benutzer erzeugten eine deutlich höheren Workload als ein echter Geschäftsbenutzer, um den Spitzen-Workload zu erhöhen. Während des Tests erzeugte eine Reihe von IBM Rational Performance Tester-Instanzen Lasten an verschiedenen Orten, um den realen Netzwerkverkehr und das Transaktionsvolumen nachzuahmen.

"Wir haben diesen Performancetest zweimal durchgeführt. Im ersten Durchlauf konnte ein Etikettendrucker den Workload nicht bewältigen. Die Anwendungsentwickler optimierten daraufhin das System, und als wir den letzten Test durchführten, lieferte die Lösung die erforderliche Leistung", so Guy-Dominic Gorek.

Dieses komplexe SAP-ERP-Testprojekt war eine große Herausforderung, aber mit IBM Rational Performance Tester haben wir den Test implementiert und durchgeführt und damit bewiesen, dass die maßgefertigte Lösung sicher eingesetzt werden kann."

Projekterfolge

Bei dem Großhandelslogistikunternehmen konnte andagon langsame Transaktionen identifizieren, die für sich genommen unbedeutend zu sein schienen, aber möglicherweise zum Stoppen des Geschäftsprozesses führen könnten. Dank des umfassenden Performancetests konnte das Unternehmen die Performanceeinschränkungen der in der Versandabteilung eingesetzten Geräte identifizieren und untersuchen und die Probleme erfolgreich beseitigen, die zu schwerwiegenden Geschäftsunterbrechungen im Produktionsbetrieb geführt hätten.

Anhand detaillierter Performanceberichte konnte das Projektteam den Anwendungsentwicklern genaues Feedback zu Bottlenecks und Performanceproblemen geben, was zu Optimierungen der maßgeschneiderten SAP-ERP-Funktionen führte.

Anfänglich verarbeitete das System den erforderlichen Workload nicht zeitnah, um einen reibungslosen Betrieb zu gewährleisten. Nach den Performancetests konnte der Durchsatz der Anwendung um 100 Prozent von 6.000 Einheiten pro Tag auf 12.000 Einheiten pro Tag gesteigert werden. Dadurch konnte das Unternehmen die Verzögerung und die Kosten für ein Reengineering der Anwendung sowie die Kosten für neue Prozessor- und Speicherressourcen vermeiden, da die neue Lösung in der Lage war, Spitzen-Workloads bequem zu bewältigen.

Mit andagon die Softwarequalität verbessern

Im Vergleich zur klassischen Testskriptprogrammierung nutzt andagon IBM Rational Performance Tester, um Testfälle schnell zu implementieren und den Skriptentwicklungszyklus um 70 Prozent zu reduzieren. Die effiziente Lasttest-Architektur von IBM Rational Performance Tester ermöglicht es andagon, mehr Systemlast bei geringerem Ressourcenbedarf zu erzeugen. Die flexiblen Agents bieten zudem eine plattformübergreifende Unterstützung für umfassende Softwaretests auf verschiedenen Betriebssystemen mit einer einzigen Lösung. Stefan Gogoll, Geschäftsführer von andagon, fasst zusammen: "Die enge Partnerschaft mit IBM ermöglicht uns einen exklusiven, schnellen und effizienten Zugriff auf das IBM Rational Performance Tester Support-Team.

"Das Rational Performance Tester Support-Team ist exzellent, liefert schnell Lösungen und hilft uns aktiv dabei, erfolgreiche Performancetest-Projekte mit unseren Kunden durchzuführen. Mit IBM bietet andagon detaillierte Performanceanalysen und ist in der Lage, die Anwendungsperformance sehr effizient zu verbessern."

Um mehr über die Lösungen von IBM und SAP zu erfahren, besuchen Sie: ibm-sap.com

Download Projektbericht als PDF